Component Linking
A hyperlink can be used to navigate directly to a component on the NiFi canvas. This is especially useful when Multi-Tenant Authorization is configured. For example, a URL can be given to a user to direct them to the specific process group to which they have privileges.
The default URL for a NiFI instance is http://<hostname>:8080/nifi,
which points to the root process group. When a component is selected on the canvas, the URL
is updated with the component’s process group id and component id in the form
http://<hostname>:8080/nifi/?processGroupId=<UUID>&componentIds=<UUIDs>;.
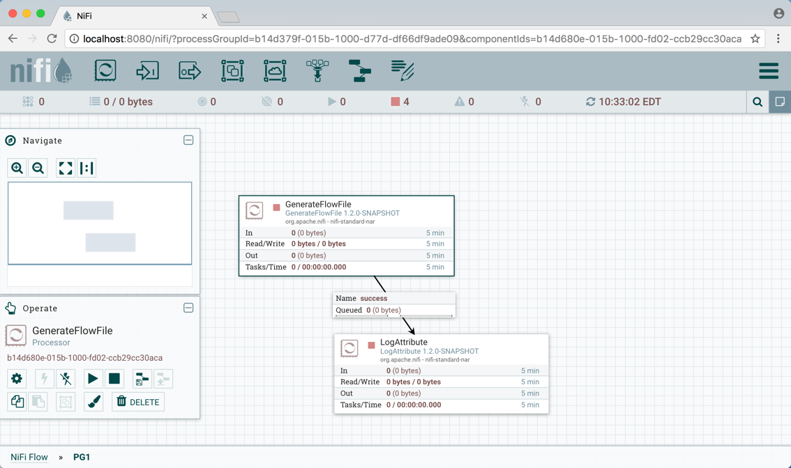
In the following screenshot, the GenerateFlowFile processor in the process group PG1 is the
selected component:
